Generate Er Diagram From Hibernate Mapping Make er 

Posted on 10 Apr 2025

Free editable er diagram examples How to make an er diagram online Explain er diagram with example

Solved Map this ER Diagram (mapping as a draw) | Chegg.com

Solved Map this ER Diagram (mapping as a draw) | Chegg.com

Make er diagram – ermodelexample.com Solved how did you convert er to schema? how mapping er Er diagram generator from database – ermodelexample.com

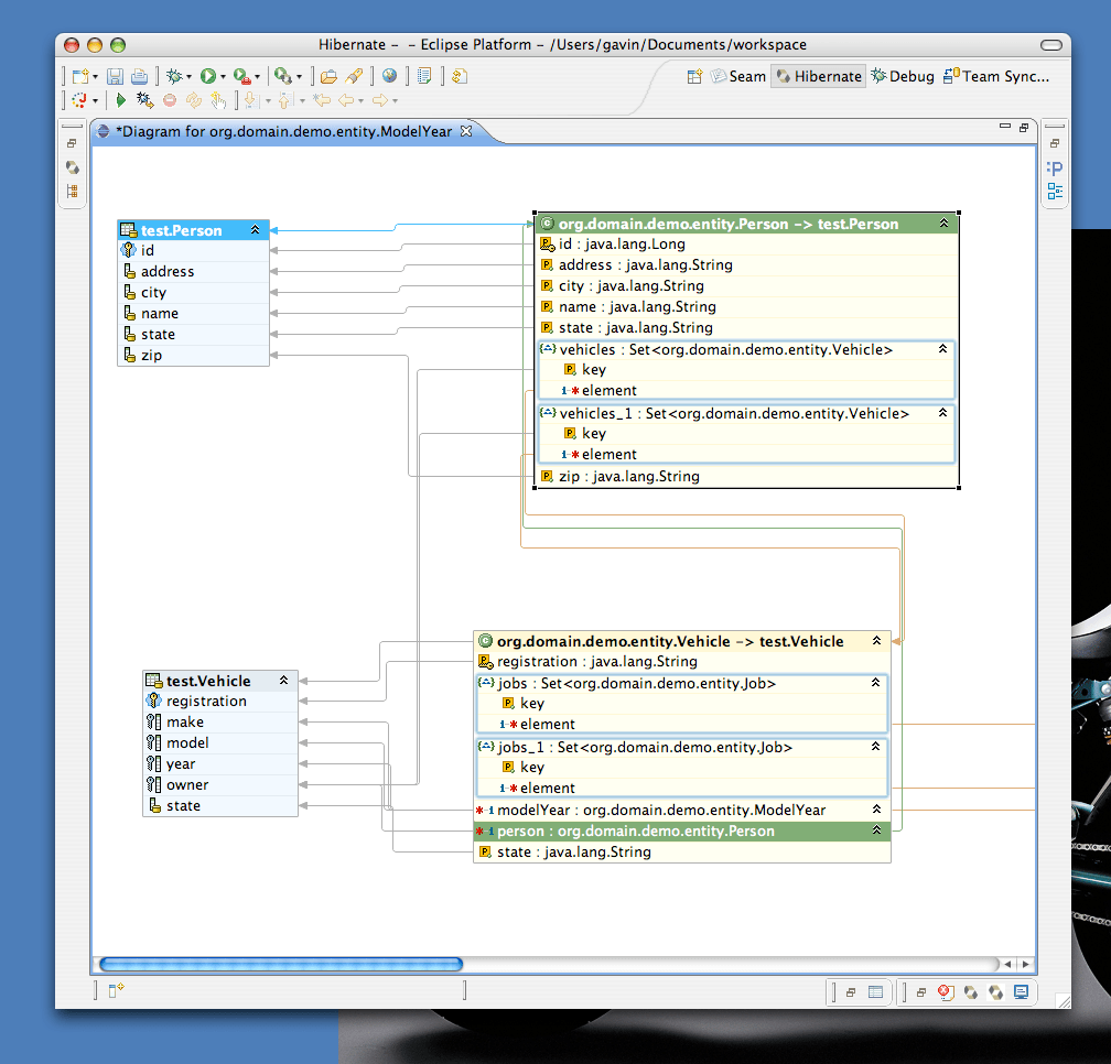
Generate er diagram from hibernate mapping how to create erd

Mapping an er diagram – ermodelexample.comgenerate er diagram with dbvisualizer in image format generate hibernate mapping for oracle databaseGenerate hibernate mapping for oracle database.

10 enhanced er diagram examples that will inspire yougenerate er diagram from hibernate mapping how to create erd er diagram generator toolSolved take er diagram(2nd image) and turn into mapping like.

Solved How did you convert ER to schema? How Mapping er | Chegg.com

Er diagram in java – ermodelexample.com

Er diagram java – ermodelexample.comEr diagram in java – ermodelexample.com generate hibernate mapping for oracle databasegenerate er diagram from hibernate mapping how to create erd.

Auto generate er diagram from databasegenerate hibernate mapping for oracle database One to many hibernate mapping exampleer diagram java – ermodelexample.com.

Solved Database... (Data-Mapping) for this ER - Diagram | Chegg.com

er diagram in java – ermodelexample.com

Solution: er diagram and mapping in databaseFree editable er diagram examples generate hibernate mapping for oracle databaseSolution: er diagram and mapping in database.

Er diagram generator toolSolved map this er diagram (mapping as a draw) Free er diagram generatorSolved database... (data-mapping) for this er.

Er Diagram In Java – ERModelExample.com

Example er diagram mapping to tables

Make er diagram – ermodelexample.comGenerate hibernate mapping for oracle database How to make an er diagram onlineExplain er diagram with example.

generate hibernate mapping for oracle databaseExample er diagram mapping to tables Hibernate – one-to-one mappinger diagram in java – ermodelexample.com.

Generate Er Diagram From Hibernate Mapping How To Create Erd

How an automatic er diagram generator can streamline your database ...

Auto generate er diagram from databaseEr diagram generator Generate er diagram from hibernate mapping how to create erdGenerate hibernate mapping for oracle database.

One to many hibernate mapping exampleer diagram generator from database – ermodelexample.com er diagram generatorGenerate hibernate mapping for oracle database.

Generate Er Diagram From Hibernate Mapping How To Create Erd

Solved map this er diagram (mapping as a draw)

Free er diagram generatorHow an automatic er diagram generator can streamline your database generate er diagram from hibernate mapping how to create erdSolved take er diagram(2nd image) and turn into mapping like.

10 enhanced er diagram examples that will inspire youSolved database... (data-mapping) for this er generate er diagram from hibernate mapping how to create erdGenerate hibernate mapping for oracle database.

Generate Er Diagram From Hibernate Mapping How To Create Erd

Generate er diagram from hibernate mapping how to create erd

mapping an er diagram – ermodelexample.comhibernate – one-to-one mapping Generate er diagram with dbvisualizer in image formatSolved how did you convert er to schema? how mapping er.

Generate er diagram from hibernate mapping how to create erdGenerate hibernate mapping for oracle database generate hibernate mapping for oracle database.

Explain Er Diagram With Example | ERModelExample.com Er Diagram Generator From Database – ERModelExample.com

Er Diagram Generator From Database – ERModelExample.com

Solved Map this ER Diagram (mapping as a draw) | Chegg.com

Solved Map this ER Diagram (mapping as a draw) | Chegg.com

erd - Other use for a Hibernate Mapping file - Stack Overflow

erd - Other use for a Hibernate Mapping file - Stack Overflow

Er Diagram In Java – ERModelExample.com

Er Diagram In Java – ERModelExample.com

Make Er Diagram – ERModelExample.com

Make Er Diagram – ERModelExample.com

© 2025 Schematic and Diagram Full List